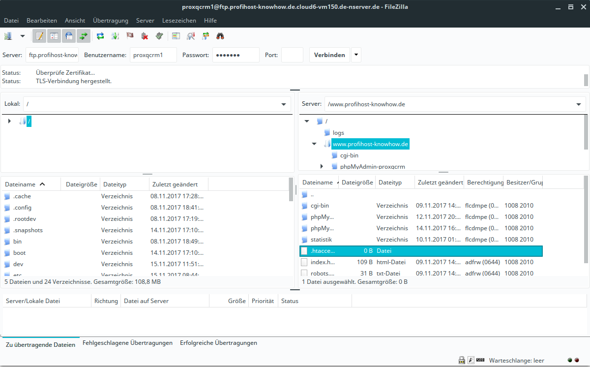
Um eine Weiterleitung auf Ihrer Webseite einzurichten, müssen Sie zunächst die .htaccess-Datei aus Ihrem Verzeichnis kopieren.
Nutzen Sie Dafür ein FTP-Programm, um auf Ihren Webspace zuzugreifen:
Wie verbinde ich mich über FTP mit meinem Webspace oder Server?
Dort können Sie die .htaccess -Datei aus Ihrem Hauptverzeichnis der Webseite auswählen und herunterladen. Diese müssen Sie nun mit einem Texteditor (z.B. Notepad ) öffnen und folgende Zeilen einfügen:
Beispiele:
Die Weiterleitung von einer Seite zu einer anderen Seite Ihrer Webseite zeigen soll:
Wenn die Weiterleitung auf eine andere Webseite führen soll: